You can create content for import into GSA SER using the Article Creator.
SCM can create both GSA SER project data (you import) and html articles
You must do a manual import from text files.
Option 1: Create project + articles from scraped content
Under scraped articles > gsa ser
This will use scraped content to generate both GSA SER project file and html articles.
Option 2: Create project + articles from AI generation
You can also use AI to generate project and articles.
Click select prompt
Find the GSA SER templates
You can use one or both of them at the same time.
After selecting a template, you can add a new one.
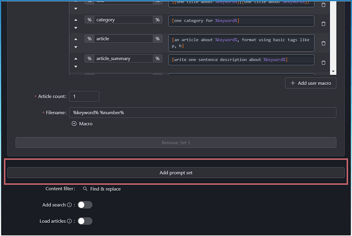
Click on Add prompt set.
Check the article count settings.
For GSA SER project data, you only need 1.
For GSA SER articles you can create as many as you want.
How to import into GSA SER
Project data
Inside GSA SER > Tools
Auto Fill > Use SEO Content Machine >Import
Ignore ‘Use Api’ as it does not work!
Select file from project data folder
Confirm fields
This will import and fill the project data.
Article Manager
You can also import extra articles.
Article Manager > Add
Import from folder
Point to output article folder
Titles from tags
Articles added














